Een template maken
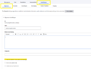
Ga in het formulier waarvan je een template wil maken naar het tabblad ‘Instellingen’ en vervolgens naar het tabblad ‘Algemeen’. Vink daar aan ‘Allow this webform to be used as a template’.

Nu vind je het formulier terug tussen de templates.

In het topic ‘Een nieuw formulier maken adhv een template‘ lees je vervolgens hoe je hier mee aan de slag kunt.